javascrpit注入是一种可以在不修改Axure生成的HTML的情况下,向 Axure 原型添加自定义 Javascript的方法 。即通过使用Open link in current window 交互完成。
1、方法说明
举个简单的例子:
1. 在页面上放置一个元件(可以是button按键);
2. 在元件上增加【OnClick点击】事件;
3. 事件内容添加一个在【打开链接】的交互动作,位置是【当前窗口】;
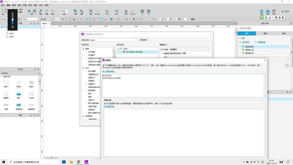
4. 选择【链接到URL】并点击【fx】在窗口里输入:
javascript:alert(“Hello”);void(0);

2、注意事项
a. 不能使用单行注释”//”,Axure 会中删除所有换行符,单行注释使脚本的其余部分成为注释。若要注释,应该用”/* */”;
b. 每句javascript结束必须带”; “,Axure 会中删除所有换行符,会报语法错误;
c、void(0)是为了防止 Internet Explorer 将用该值替换页面内容。其他浏览器不用加此语句;
d、用 Javascript 注入 需要高级 Axure、Javascript、HTML和CSS技能。当您将自己的 javascript、HTML或CSS 添加到 Axure 原型时,您会面临 Axure 通常会处理的跨浏览器不兼容问题。
原创文章,作者:院长大大,如若转载,请注明出处:https://www.axureschool.cn/1199.html

微信扫一扫
支付宝扫一扫